您的位置:首页 → 安卓游戏 → 手游辅助 → exagear模拟器安卓版

这是一款先进的模拟器软件,致力于让用户能在智能手机或电脑上畅快游玩各类游戏。它借助强大的虚拟化技术,帮助用户在不同平台运行原本不兼容的游戏。该软件支持Windows、Android以及ARM架构等多个操作系统与游戏平台。用户只需安装并配置exagear模拟器安卓版,就能将自己的设备打造成一台游戏主机,从而尽享高品质、流畅的游戏体验。
1、首先压缩包;
2、安装exagear安卓模拟器手机版;

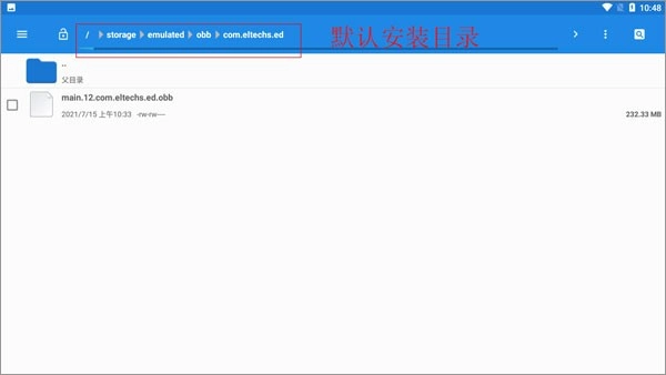
3、在文件管理里面找到“main.12.com.eltechs.ed.obb”;

4、将“main.12.com.eltechs.ed.obb”文件移动至exagear模拟器的安装目录当中。
默认安装目录【storage/emulated/obb/com.eltechs.ed】

5、游戏,解压游戏到手机内存的exagear目录下,没有自建;
6、启动应用程序,第一次加载可能较长慢慢等待,如果出错请重复上面几步!进入后选择自己要玩的游戏;

7、点击游戏后会出现两个选项,第一个是带侧边鼠标键盘启动,第二个是全屏启动游戏!选择其中一项后,再选择第二个内购选项。
8、接下来就是加载游戏,可能加载时间较长,等待一会儿,进入后就可以尽情的游戏了。
【端游种类】
只为您提供了一个丰富的端游种类,许多代人玩的经典游戏,均可在模拟器中运行。
【游戏资源】
内含丰富的游戏资源方式,让您在手机上快速游戏,
【随意设置】
电脑上的全部操作按钮均可随意设置。
【热火朝天】
体验到玩得热火朝天的感觉,可以免费到你喜欢的游戏资源。
1、exagear具备多个游戏数据包,导入后就能一键完成安装使用,借助手机就能轻松操作,让您在获取电脑数据的基础上,享受到更全面的功能支持,实现快速安装与丰富玩法体验。
2、各类工具的巧妙搭配,为您带来更出色的游戏体验,这里玩法丰富的工具使用起来也更便捷,助您畅享精彩的游戏过程,还能快速安装开启游戏之旅。
3、在体验电脑游戏时,手机可提供更多功能,借助其数据包给予有效辅助,使大家在安装体验电脑游戏的过程中,感受到令人赞叹的游戏体验。
1、在手机上体验端游的独特魅力,在追求模拟乐趣的同时确保端游能流畅运行,经过优化的手机操作模式变得更加简便,可适配各类手机设备。
2、增添游戏乐趣,享受解压后轻松安装的体验,一键即可申请安装,感受手机游戏的乐趣,游戏类型丰富多样,可自由挑选自己喜爱的游戏模式;
3、借助游戏选项为大家带来多样的游戏乐趣,这里涵盖丰富的游戏类型,能让您体验到更强烈的游戏乐趣,还可通过探索游戏模式来感受其中的独特体验。
软件体验(新版):4.8
软件界面:4.9
应用功能:4.4
软件星级:3.2
用户推荐:3.9




查看
查看
查看
角色扮演 115.7MB
角色扮演 156.5MB
角色扮演 167.0MB